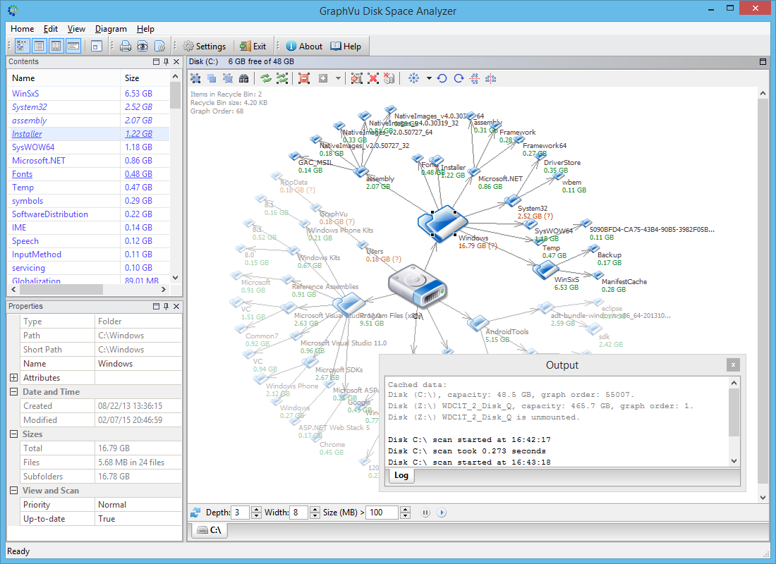
GraphVu DSA

Visualize and explore file system directory structure with the latest version of GraphVu Disk Space Analyzer. Quickly find space-consuming directories. Manage complex, large and deep directory structures with ease.

Download now
version 1.7.2 (64-bit)

More downloads...

banner

Supported Operating Systems

  • Windows 10
  • Windows 8.1
  • Windows 8
  • Windows Server 2012 R2
  • Windows Server 2012
  • Windows 7

Reviews

Documentation

Screenshots

Advertisements

PropellerAds MathsIsMaths A-Level Revision PropellerAds Direct
© 2020 GraphVu